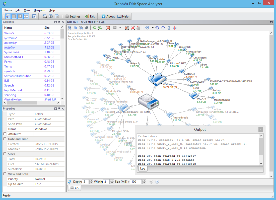
Visualize and explore file system directory structure with the latest version of GraphVu Disk Space Analyzer. Quickly find space-consuming directories. Manage complex, large and deep directory structures with ease.
More downloads...